除了主要的 Shell 索引標籤之外,Workbench 指令碼 Shell 還具有 檔案、全域變數、類別、模組和 通知 索引標籤。
檔案索引標籤
檔案 索引標籤會列出使用者定義(自訂)指令碼檔案的資料夾和檔案。檔案瀏覽器類別為 使用者指令碼、使用者模組和 使用者程式庫,如下圖所示。
依預設,指令碼會儲存在 MySQL Workbench 設定資料夾的 scripts/ 資料夾中。下表列出每個平台的預設位置。
表 C.4:預設指令碼位置
| 作業系統 | 預設 scripts/ 路徑 |
|---|---|
| Linux | ~/.mysql/workbench/scripts |
| macOS | ~/Library/Application\ Support/MySQL/Workbench/scripts/ |
| Windows 7 | C:\Users\[使用者]\AppData\Roaming\MySQL\Workbench\scripts\ |
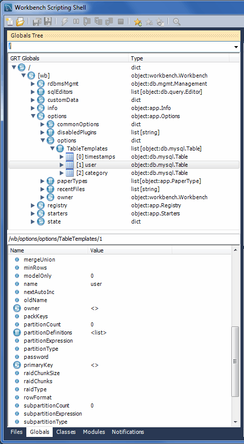
全域變數索引標籤
視窗頂端有一個清單,可用於選取下方顯示的 GRT 全域變數樹狀結構的起點或根 (請參閱下圖)。依預設,此起點為樹狀結構的根,也就是 '/'。您可以視需要展開或摺疊 GRT 全域變數樹狀結構。GRT 全域變數樹狀結構是 MySQL Workbench 儲存文件資料的結構。按一下任何項目,其名稱和值會顯示在樹狀結構下方的面板中。
類別索引標籤
class 是藉由結合基本資料類型 (整數、雙精度浮點數、字串、字典、清單和物件) 而形成的使用者定義資料類型。此索引標籤顯示 模組 索引標籤中物件所使用的類別定義。按一下類別會導致類別的簡短描述顯示在類別瀏覽器下方的面板中,如下圖所示。
選取 類別 索引標籤時,清單會顯示下列項目
依名稱分組:依物件名稱分組
依階層分組:依繼承分組
依套件分組:依功能分組
此索引標籤的預設檢視為 依名稱分組。此檢視會顯示所有依字母順序排列的不同物件。按一下 圖示或按兩下套件,以顯示結構的屬性。
如果您切換至階層檢視,您會看到 GrtObject:所有其他物件衍生自的父物件。
模組索引標籤
模組 索引標籤可讓您瀏覽 MySQL Workbench 安裝的模組及其函數。在瀏覽器中按一下模組會導致其詳細資訊顯示在瀏覽器下方的面板中,如下圖所示。此功能對於探索可用的模組及其支援的函數很有用。這也是檢查是否已正確安裝自訂模組的方法。
通知索引標籤
通知 索引標籤包含 MySQL Workbench 模組所使用的 notification 類別集。按一下通知類別以取得其使用方式的說明,如下圖所示。




