MySQL Workbench 發行說明
管理 - 狀態與系統變數次要標籤會列出活動 MySQL 連線的所有伺服器變數。您也可以將所有或選取的變數複製到剪貼簿。
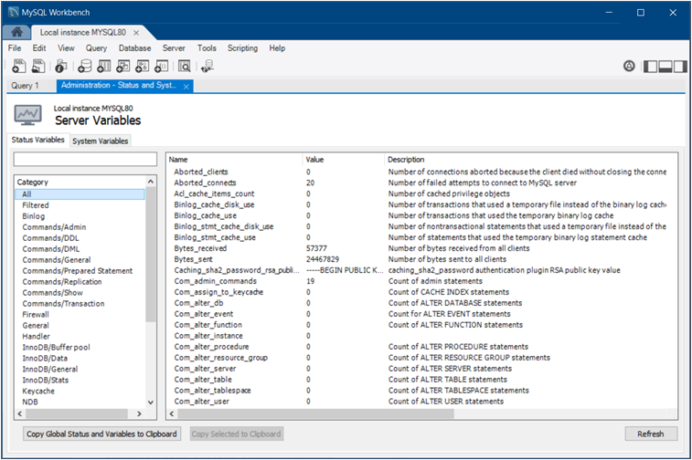
您可以從導覽器區域 (請參閱管理) 開啟此次要標籤,或從選單中按一下,然後按一下。下圖顯示已選取狀態變數子標籤,其中依名稱列出所有狀態變數。每個變數都有一個值 (如果適用) 和描述。
下圖顯示已選取系統變數子標籤,其中依名稱列出活動伺服器的所有全域系統變數。您可以藉由在提供的文字方塊中輸入變數名稱,或選取類別 (例如InnoDB/一般) 來篩選狀態和系統變數的清單。
保留系統變數
從 MySQL Workbench 8.0.11 開始,您可以將一個或多個全域系統變數設定為在伺服器重新啟動後保留。若要保留變數,請選取名稱旁邊的保留核取方塊 (請參閱上圖)。對於包含值的系統變數,在您選取核取方塊後,該值會顯示在清單的已保留的值欄中。如果變數不符合保留資格,當您選取核取方塊時,會出現資訊對話方塊。
若要重設已保留的全域系統變數,請取消選取個別的核取方塊,然後在開啟的對話方塊中確認個別變數的重設動作。若要一次重設所有已保留的變數,請按一下,然後確認所有已保留變數的重設動作。
自訂變數群組
狀態和系統變數會依群組 (例如 InnoDB 或記錄) 分類,您也可以建立自己的自訂群組。以滑鼠右鍵按一下變數,選擇自訂群組 (或建立新的群組),然後將變數新增至上述群組。您的自訂群組會與現有的群組一起列出。
下圖顯示名為我的變數的自訂群組範例,該群組正在新增至 Created_tmp_variables 變數。


