此範例會將 Microsoft SQL Server 資料庫移轉至 MySQL,並包含每個步驟的影像。
從 MySQL Workbench 中,選擇 ,然後選擇 ,以開啟移轉精靈並顯示移轉精靈的概述 (請參閱下圖)。
概述
其中說明在繼續下一步之前應先瞭解的先決條件與需求。 選項會載入 odbcad32.exe,並用於確認是否已安裝 SQL Server 的 ODBC 驅動程式,以及在需要時進行組態變更。
按一下 以繼續。
來源選取
選取要移轉至 MySQL 的來源 RDBMS。選擇要移轉的 資料庫系統,其他連線參數將會隨之變更。下圖顯示連線工作階段的範例。
目標選取
目標是要包含新移轉資料庫的 MySQL 資料庫 (請參閱下圖)。目前 Workbench MySQL 連線將會在此處可用,或者您可以選擇 以建立新的連線。
擷取結構描述清單
從來源和目標 RDBMS 擷取結構描述清單 (請參閱下圖)。這是自動化且提供資訊的步驟,可報告連線相關錯誤和/或一般記錄資訊。按一下 以繼續。
結構描述選取
選擇您想要移轉的結構描述。
移轉 Microsoft SQL Server 時的「結構描述名稱對應方法」選項
保持結構描述不變:Catalog.Schema.Table -> Schema.Table:這將會建立多個資料庫,每個結構描述一個資料庫。
只有一個結構描述:Catalog.Schema.Table -> Catalog.Table:將每個結構描述合併到單一資料庫中。下圖顯示此對應方法的範例。
只有一個結構描述,將目前的結構描述名稱保留為前置詞:Catalog.Schema.Table -> Catalog.Schema_table:將結構描述名稱保留為前置詞。
反向工程來源
從來源 RDBMS 擷取來源中繼資料,然後進行反向工程。這是自動化且提供資訊的步驟,可報告相關錯誤、一般記錄資訊或兩者皆有 (請參閱下圖)。檢視記錄,然後按一下 以繼續。
來源物件
顯示在 反向工程來源階段中探索到的物件,並使其可用。如下圖所示,結果包含「表格」、「檢視」和「常式」物件,預設僅選取「表格」物件。
移轉
移轉程序現在會將選取的物件轉換為 MySQL 相容的物件 (請參閱下圖)。檢視記錄,然後繼續。
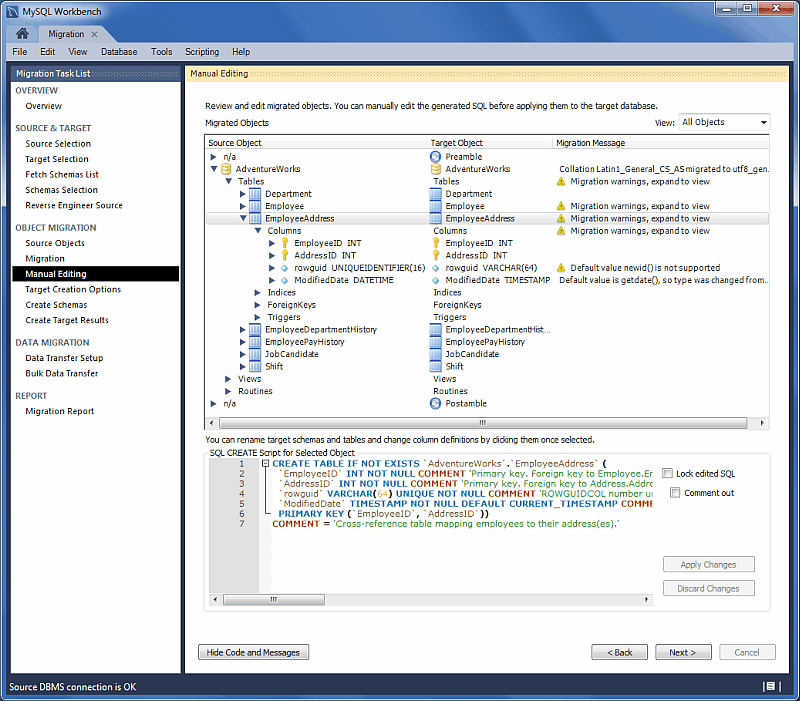
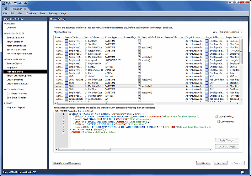
手動編輯
有三個區段可供編輯,可使用右上角的 檢視選取方塊選取。每個檢視都有 按鈕,且會顯示與選取物件對應的產生的 MySQL 程式碼。
-
:這會回報問題或顯示「找不到任何對應問題」。這是提供資訊的畫面。下圖顯示此類型訊息的範例。
-
:物件檢視,可讓您檢視和編輯物件定義。按兩下資料列以修改目標物件的名稱。下圖顯示此類型訊息的範例。
-
:顯示所有資料表資料行對應,並可讓您個別檢閱和修正所有資料行類型、預設值和其他屬性的對應。下圖顯示此類型訊息的範例。
目標建立選項
可以藉由將結構描述新增至目標 RDBMS、建立 SQL 指令檔,或兩者皆有,來建立結構描述。下圖顯示目標建立選項。
建立結構描述
現在已建立結構描述 (請參閱下圖)。完整記錄也會在此處提供。
建立目標結果
下圖列出此範例中產生的物件,以及任何存在的錯誤訊息。
移轉程式碼也可以在此處檢視和編輯。若要進行變更,請選取物件、編輯查詢程式碼,然後按一下 。針對要編輯的每個物件重複此程序。最後,按一下 以儲存結果。
必須執行 操作,才能在此處儲存任何變更。接著,它會使用修改過的程式碼執行先前的移轉步驟 (建立結構描述),然後繼續移轉程序。這也表示先前儲存的結構描述將會被捨棄。
資料傳輸設定
下一個步驟會將資料從來源 RDBMS 傳輸到目標 MySQL 資料庫。設定畫面包含下列選項
資料複製:
將表格資料線上複製到目標 RDBMS:此方法 (預設) 會將資料複製到目標 RDBMS。
建立批次檔以在稍後複製資料:資料也可以傾印到檔案,稍後再執行,或用作備份。此指令碼會使用 MySQL 連線來傳輸資料。
-
建立 shell 指令碼,以使用原生伺服器傾印與載入功能進行快速移轉:與執行即時線上複製的簡單批次檔不同,此選項會產生在 來源 主機上執行的指令碼,然後產生包含所有資料與在本機於目標主機上移轉資料所需資訊的 Zip 檔案。在目標主機上複製並解壓縮產生的 Zip 檔案,然後執行匯入指令碼 (在目標主機上),以使用 LOAD DATA 呼叫將資料匯入 MySQL。
此更快速的方法避免了透過 MySQL Workbench 傳輸所有資料,或在 MySQL 伺服器之間具有永久網路連線的需求。
注意此選項是在 MySQL Workbench 6.3.0 中新增的。
選項 (如需範例,請參閱下圖)
在複製資料前截斷目標資料表:若目標資料庫已存在,則會刪除上述資料。
工作執行緒:預設值為
2。這是複製資料時使用的工作執行緒 (資料庫連線) 數目。啟用表格複製的偵錯輸出:顯示偵錯資訊。
大量資料傳輸
根據選取的選項,這會將資料傳輸到目標 RDBMS (預設)、產生線上資料傳輸的簡單指令碼,或產生在來源主機上執行的指令碼,然後產生包含將在目標主機上執行的傳輸指令碼和資料的 Zip 檔案。或者,檢視記錄以進行確認 (請參閱下圖)。
移轉報告
最後,移轉報告可用,並摘要說明整個移轉程序,如下圖所示。
按一下 將會關閉移轉視窗。如果您選擇線上複製,則現在可以在 MySQL Workbench SQL 編輯器中檢視資料庫,如下圖所示。
如果已開啟 MySQL Workbench SQL 編輯器索引標籤,則必須重新整理物件瀏覽器中的結構描述清單,才能檢視新匯入的結構描述。

















